 |
die Verwaltung der im Rahmen einer linearen und
nichtlinearen Stabwerksberechnung mit den zugehörigen Nachweisen
der verschiedenen Materialien naturgemäß anfallende
Menge an Ein- und Ausgabewerten erfordert
ein allgemeines und darüber hinaus individuell konfigurierbares
Werkzeug |
|
 |
die vom Programm in den relevanten Stabteilungspunkten ermittelten
Ergebnisse werden abgespeichert
und sind für eine nachträgliche
Umgestaltung der Ausgabe vorrätig, so dass bei Veränderung
des Ausgabe-
umfangs oder Erstellen neuer Ausgaben in grafischer
und tabellarischer Form kein neuerlicher Berechnungs-
gang erforderlich
wird |
|
 |
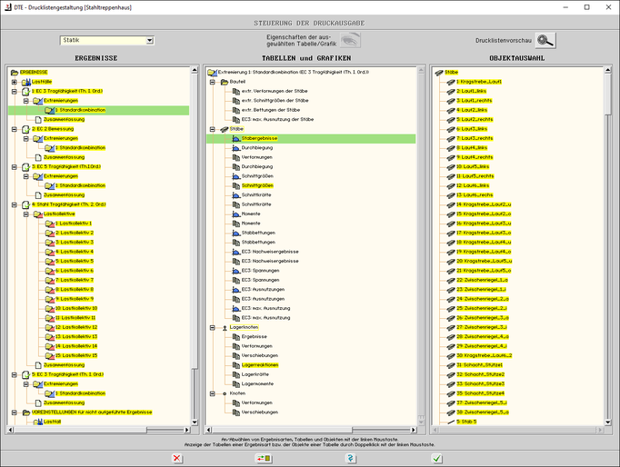
die 4H-FRAP-Drucklistengestaltung bietet in übersichtlicher
Form Lastfälle, Lastkombinationen, Nachweise usw.
im linken Teilfenster zur Auswahl an. |
Im mittleren Fenster erfolgt die Auswahl der vorbereiteten
Tabellen und Liniengrafiken. |
In rechten Fenster kann zusätzlich eine Feinstellung
zu Stäben und Stabzügen vorgenommen werden. |
|
 |
der Ausgabeumfang von Tabellen kann darüber hinaus auf
relevante Größen reduziert werden |
|